4 minute read
Link TwinSAFE single channel devices
Introduction
This chapter gives an example how TwinSAFE Single Channel©® components can integrated in a TwinSAFE projet with help of TwinCAT©®. This is a different, since opposite to standard TwinSAFE components, TwinSAFE SC components do not have DIP-switches/Dials to set the FSoE address and the FSoE address is assigned via TwinCAT, which needs to be uploaded to the device during EtherCAT initialization.
Configuring a TwinSAFE Single Channel device in TwinCAT
Requirements programming computer
Requirements:
- TwinCAT 3 on a computer
- Ethernet port on the computer
Steps:
- Connecting to EtherCAT devices and scan EtherCAT bus in TwinCAT
- Set-up the TwinSAFE SC devices in TwinCAT
- Link the TwinSAFE SC devices within TwinSAFE environment of TwinCAT
- Setup TwinSAFE SC in MotorCortex
Connecting to EtherCAT devices and scan EtherCAT bus in TwinCAT
See create-twinsafe-project.md
##Hardware Installation of Safety Card into the drive
- have the drive system switched off both for both AC as 24VDC Up an Us.
- Wait until the DC bus is below 50V or for 5 minutes
- remove the dummy card from the safety slot
- set the correct FSoE address with the dip-switches
- install the AX5805/AX5806
- switch on the system
TwinCAT configuration
-
scan the topology in TwinCAT
-
select the amount of axes (1 or 2) from your drive
-
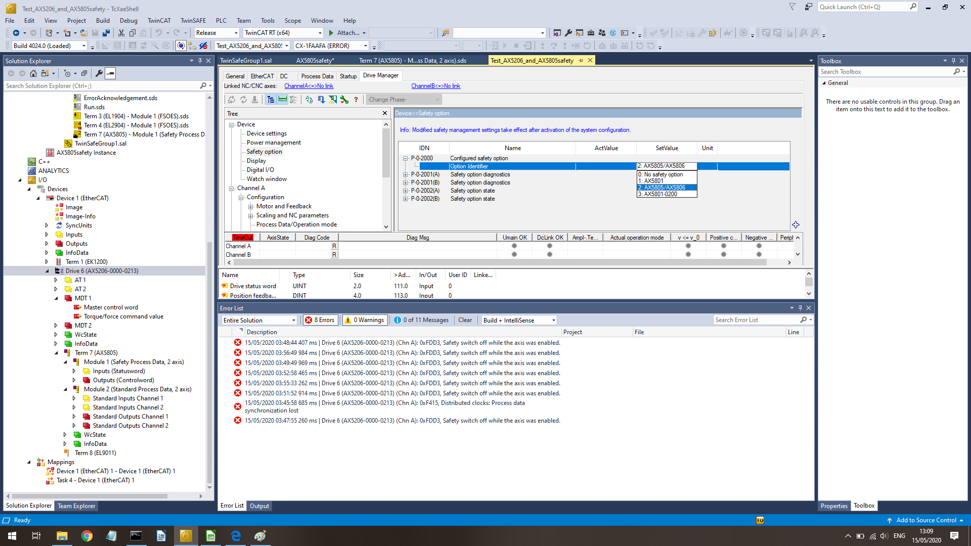
at the AX5000 → dirve manager → Device → Safety Option and select in P-0-0200 option 2: AX5805/AX5806

-
Go to your safety project → safety Devices → right mouse → import alias device
-
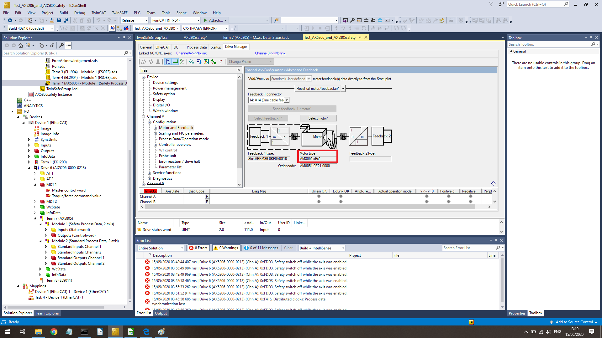
Go to drive manager → Channel A/B → configuration → Motor and Feedback → copy Motor type, NOT Order code

-
Go to your safety project → safety Devices → AX5805 and double click. On screen that opens, click on “General AX5805 settings” and fill in the exact name. Otherwise the drive will not work.

-
follow the Beckhoff AX5805/AX5806 manual (3.7, page 92-97), copy is saved as PDF (in case of changes in the PDF in the future)
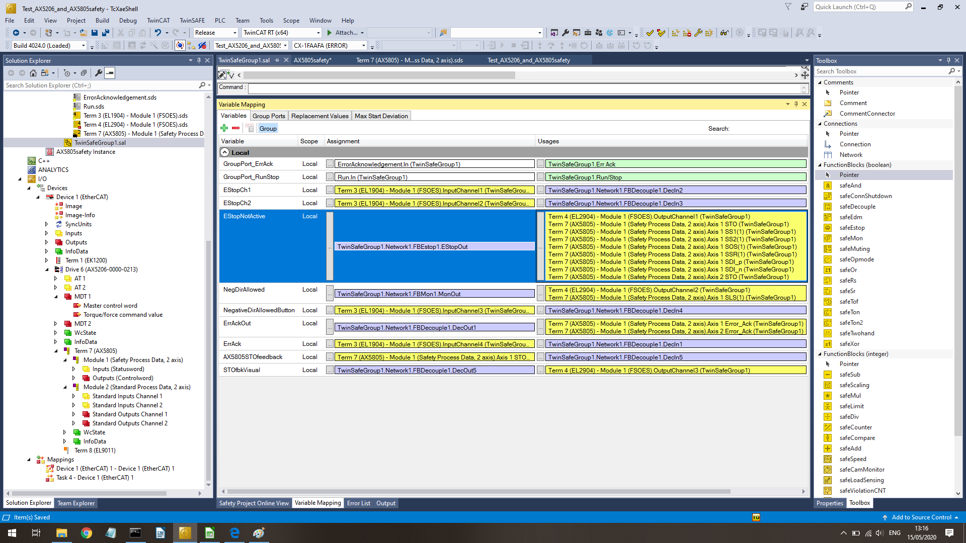
When linking the ESTOP/STO, you need to link all unused functions (not the error-acknowledge of courese), otherwise they will be triggered and eventually trigger the STO function. DO NOT FORGET TO ALSO TO ADD THE SSR that is not in the Beckhoff example If you have only 1 axis, the AX5805 starts bitching about the amount of poles or axis 2, even if Axis2 is disabled on the AX52XX. This is solved by setting Axis 2 in STO mode (in this mode all other things safety things are ignored and it just looks at the STO input (I also linked Axis2 ErrAck and STO, but think it is not needed) upload the safety configuration activate the configuration
p.s. if things do not work, go to IO → Devices → … → AX5805 and double click, go in the opened window to the tab “online” and go all the way to bottom and look at the error at uC1 and uC2. With those error codes, you can search in the documentation for the reason of your error.
##Add safe limited speed calculate the maximum speed (use the spread sheet if needed) in [increments/ms] Go to your safety project → safety Devices → AX5805 and double click. On screen that opens, click on Safety parameters”. Fill in the correct values in the parameters: max speed in [increments/ms] in 0x6693 (axis1), 0x66E3 (axis1), (maybe also t_SLS :001 (0x6691 resp 0x6E91) and t_L SLS :001 (0x6694 resp.0x6E94) Go to your safety project → safety Devices → AX5805 and double click. On screen that opens, click on ”Process Image”. Click on the inputs – below “Axis1 error” and click on “edit”. Select “Axis 1 SLS”, increment “1” and add it. Optionally add the signal also to outputs if you want the feedback of it (and yes, you want that) Below that, do the same for “Axis 1 SLS” increment 2 (for us it contains the maximum speed). Repeat that for axis 2 and for both input as output settings. Save everything upload the safety configuration (I do not know the order, but I think at this step the extra safety parameters (SLS) will become available to the safety editor. Before this, you could not select the SLS and it will be continously active , since the value = 0 (I experienced that) activated configuration link the new SLS in the safety (do not link SLS(2), because then it will receive a 1, and is not continuously active anymore) upload the safety configuration
##Preparation Motorcortex in TwinCAT Per AX5805 save the start-up list, this list will contain all safety parameters. Go to I/O → devices → Drive… → AX5805 and double click. Select the top right tab “startup”. Select all items in the list and right click → export XML description Save the XML on the Motorcortex Controller in the config/IO folder
##Implementation in Motorcortex: Link all FSoE Make sure that you also upload the start-up XML file and linked it



